Zedboard 学习笔记之《创建ZYNQ处理器设计和Logic Analyzer的使用》
1赞
发表于 12/27/2016 6:01:09 PM
阅读(4002)
我们的目的是创建一个Zynq Soc处理器设计,并用Logic Analyzer来调试我们感兴趣的信号。
首先,打开Vivado,创建一个工程。
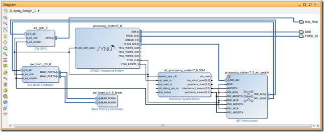
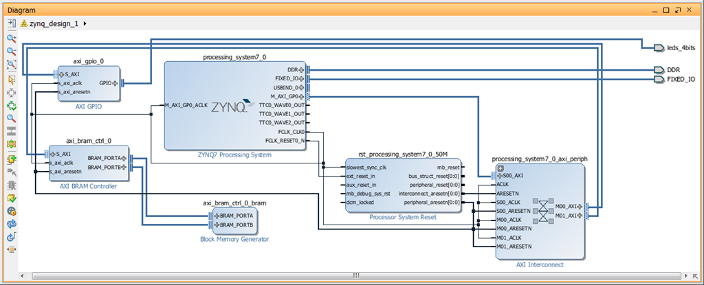
添加这几个IP核,
点击Run Connection Automation,让软件自动帮我们连起来。在打开的对话框中选择ALL Automation,
ok,软件自动连接起来,
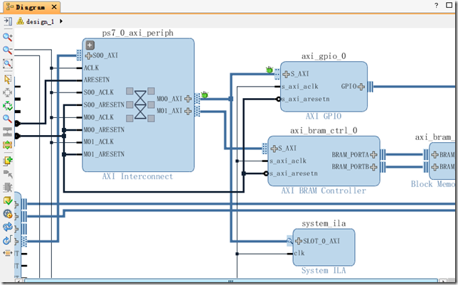
如果要观察感兴趣的信号,这里先右键--Generate Output Products,Create HDL Wrapper,编译,执行完成后,选择感兴趣的信号,右键-Mark,
那么Block框图中会有变化,如图,两只虫,
执行Set Up Debug,刚才标记的信号就会出现,
next,进行设置采样深度,
接着执行Implement Design 和 Generate Bitstream。完成后导出到SDK,
未完待续。。。











