AET网站
资源下载
技术应用
资讯
电路图
技术专栏
小组
大学堂
登录
|
注册
Furance
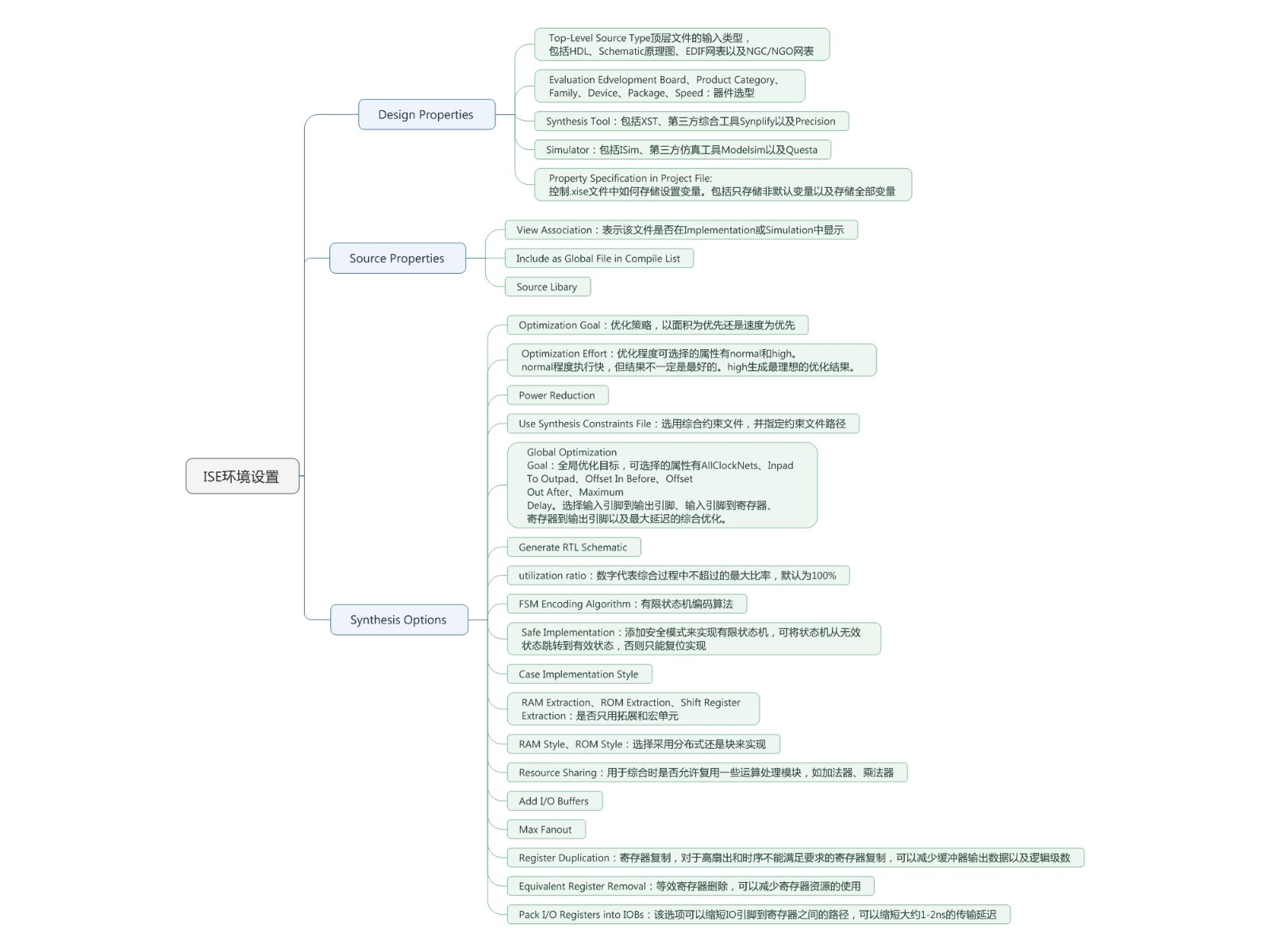
ISE报告内容整理、FPGA开发流程整理、ISE环境参数含义整理
0
赞
发表于 7/13/2017 8:54:23 PM
阅读(1657)
作者
Furance
关注
文章:1 篇
阅读:1656 次
标签
ISE FPGA
相关文章
基于FPGA的PCI总线接口多通道DMA控制器的设计与实现
赛灵思全球首个28nm FPGA Kintex-7 325T给力发货
基于FPGA的卷积码编译码器
基于RTL综合策略的状态机优化方案
合作研究取得成功,汽车、工业和通信电子设备中的微电子系统进一步微型化
SDSoC开发环境能为您带来什么
相关资料
利用 Virtex-5 LXT 器件实现集成化视频连接功能解
基于FPGA的图像边缘检测系统的设计
基于nRF24L01和Actel FPGA的智能探测系统设计
多队列FIFO——支持网络QoS的重要芯片
飞思卡尔Verilog经典学习资料
可编程器件固件开发的现代化方法
相关视频
【视频】在下一代定制设计中使用软核MIPS处理器的5个原因
【视频】PlanAhead设计分析工具学习系列1——简介
【视频】使用PlanAhead进行RTL与IP的设计入门——PlanA
【视频】使用PlanAhead设计保存——PlanAhead学习系列8
【视频】采用赛灵思设计平台的ADI FMC模块演示
【视频】植物识别(第三届OpenHW开源硬件与嵌入式大赛三等奖)
关注微信公众号
Copyright © 2005-2020 《电子技术应用》版权所有
京ICP备10017138号