Altium Designer 蛇形等长布线和如何查看NET总长度
0赞Altium Designer 里面怎么画等长线:
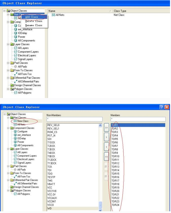
(1)一般是将走线布完后,新建一个class。 Design -> Classes

如上图添加完后可以点击close。
(2)快捷键 T + R; 或者 点击Tools 下拉中的Interactive length tuning 。
点击class中的一条net,然后tab键设置属性。

一般选最长的net线做参考。如上图TDR5。依次设置蛇形走线规则。
(3) T+R点击class里面的net逐次调整为蛇形等长线。如下图

等长线走线完毕,以上例子紧为参考。
(1)布线时同时按下Ctrl +Shift 并且转动鼠标的滚轮, 就可以换层。
(亦可用小键盘“*”号键来换层)。
(2)布线时按“shift + 空格”来改变线的拐角方式。按“shift + A”画蛇形线。
(3)布蛇行线的快捷键控制:
在布蛇行线时,按快捷键“ 1 ” “ 2 ” “ 3 ” “ 4 ” “,” “。”
可以在走线时随时控制蛇行线的形状。
快捷键 : 1 与 2 ,改变蛇行线的拐角与弧度。
快捷键 : 3 与 4 改变蛇行线的宽度。
快捷键: , 与 。改变蛇行线的幅度。
一般来讲,蛇形走线的线距>=2倍的线宽。
Altium designer如何查看一个net总长度:
方法一:布完线后,按 R ,L 输出报告,查看网络是否是等长的。
方法二:1、在软件界面的右下角有一个“pcb”按钮,点击此按钮会弹出下拉菜单,选择PCB,
此时会弹出“PCB”面板。
2、在弹出的面板中,考上放有一个下拉菜单,选择“NETS"。
3、选择需要查看net既可。
方法三:直接shift+H在PCB设计区的左上角就会显示/关闭一些参数,也包括一个net的总长度,查看的时候只需
要将鼠标移到要看的元器件上或net就可以了。
转自http://blog.sina.com.cn/s/blog_92a4305501013lr7.html
最后附上自己刚画完的图:
