dvteclipse代码预处理(六)
0赞dvteclipse工具,提供了对代码预处理的功能。
官网上,也对代码预处理进行了介绍:
https://www.dvteclipse.com/documentation/sv/Preprocessed_Files_Support.html
这里,以使用ep3命令对代码进行预处理为例,进行说明。
工程结构如下:
test.svp: 需要使用ep3命令预处理的源文件
test.sv: 使用ep3命令转换之后的文件
Makefile: 使用ep3命令预处理test.svp文件
dvt的代码预处理,关键是 default.build 的文件编写
file: default.build +dvt_pverilog_ext_map+.svp=.sv +dvt_pverilog_ext_path_map+./=./ +dvt_pverilog_run_on_save+"ep3"
+dvt_init+dvt test.sv |
- dvt_pverilog_ext_map:指示预处理之前文件后缀和预处理之后文件后缀
- dvt_pverilog_ext_path_map: 指示预处理文件位置和预处理之后文件位置,工具会自动将2个目录下的同名文件但不同文件后缀,进行对应
- dvt_pverilog_run_on_save: 指示当预处理文件保存时,指定执行的run
配置好default.build文件后,重新build工程。打开预处理文件,需要文件右键,选择Open With->PVerilog Language Editor。
如果没有这个选项,选择Other,在界面中选择PVerilog Language Editor。
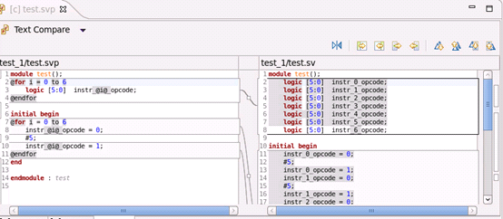
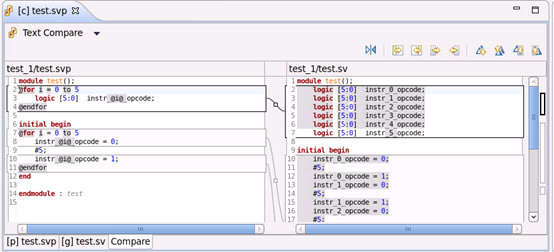
此时test.svp的代码区域,变成下面的界面,在左下角,有[p],[g],Compare。分别表示源文件,生成文件,文件比较。
生成文件界面:
比较界面:
此时,对源文件进行修改,左下角,选择[p]test.svp,切换到源文件。修改后保存,就会自动运行设置的run-ep3,在default.build中配置的run,从而对源文件进行预处理,生成新的文件。
ep3这个run,其实就是执行make命令。
以上,就是dvt的文件预处理介绍,其实就是配置run参数,然后对于预处理文件,自动运行该run,得到生成文件,然后工具将源文件和生成文件,进行对应。
以上的run参数,写得比较简单。源文件和生成文件均在同一个目录,而且文件是固定的,如果文件不是固定的,并且源文件和生成文件不是在同一个目录,就需要写比较复杂的run参数。
如以下的run参数。能将dvt中选中的文件,自动预处理,生成到指定的位置去。能够识别.svp, vfp, vp三种待预处理文件。
#!/bin/tcsh set src_root = `dirname ${selected_resource_loc}` set gen_root = `echo $src_root | sed "s#$PROJ_SRC_ROOT#$PROJ_GEN_ROOT"
set svp_file = ${selected_resource_name} set file_exten = `echo $svp_file | awk -F"." '{print $NF}'`
if ( $file_exten == "svp" ) then set sv_file = `basename $svp_file .svp`.sv else if ( $file_exten == "vfp" ) then set sv_file = `basename $svp_file .vfp`.vf else set sv_file = `basename $svp_file .vp`.v endif
ep3 $src_root/$svp_file -noprotect > $gen_root/$sv_file emacs --no-site-file --batch -l verilog-mode.el $gen_root/$sv_file -f remove-pound -f verilog-auto -f save-buffer |
- ${selected_resource_loc}: dvt的内建变量,选中文件的绝对路径
- ${selected_resource_name}: dvt的内建变量,选中文件的文件名
首先得到源文件目录和生成文件目录,提取文件后缀,判断源文件类型,然后调用ep3命令,在使用emacd的verilog-mode插件,对源文件进行预处理。
这样,每当源文件保存的时候,就会自动触发该run,对源文件进行预处理,得到目的文件。
